HOY SE HABLA DE

Office 365 ahora se integra con Microsoft System Center 2012 R2

Office 365 ahora se integra con Microsoft System Center 2012 R2
Sin comentarios Facebook Twitter Flipboard E-mail
carlos-roberto

Carlos Roberto

Office 365 es la forma de trabajar en la nube para muchas empresas y en la que Microsoft tiene puestas muchas esperanzas en el futuro. No sólo tiene que funcionar bien, sino que tiene que ser sencillo de administrar. Por eso han estado mejorando las opciones de administración y además ahora Office 365 se integra con Microsoft System Center 2012 R2.

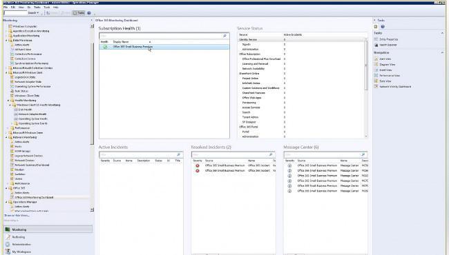
Se pueden integrar en el sistema de gestión de monitorización de Microsoft para que tengamos alertas y avisos a través del servicio de comunicaciones de Office 365. Nos va a ofrecer información de los servicios a los que estamos subscritos, los incidentes que se hayan producido, ya estén resueltos o todavía activos.

A través de System Center podremos recibir alertas que se produzcan en nuestro servicio de Office 365 como los mantenimientos que se pueden llevar a cabo y el impacto que tienen para nuestro negocio, tendremos un sistema de mensajes que podremos utilizar también dentro de Office 365 o avisar de mantenimientos planificados a los usuarios.

Microsoft trabaja con Office 365 en distintas áreas, con herramientas de este tipo que son más interesantes para grandes empresas y también sin olvidar a la pequeña empresa, donde creo que el servicio puede ser más interesante. Lo interesante del producto es que trata de ofrecernos lo mejor de ambos mundos, tanto online como offline con las herramientas de Microsoft que la empresa ya conoce y valora.

Más información | Blog Office

En Tecnología Pyme | Nuevos planes de Office 365 para pymes disponibles en otoño

Comentarios cerrados
Inicio